Asiakasviestit
Voit lähettää Tehdenistä viestejä sekä yksittäiselle asiakkaalle että suurelle asiakasjoukolle kerrallaan.
Sisällysluettelo
1. Yleistä asiakasviesteistä
1.1. Tehdenin asiakastietojen vienti esim. Mailchimpiin
2. Uutiskirje tai markkinointiviesti suuremmalle asiakasjoukolle
2.1. Uutiskirjeen muotoilu ja lähettäminen
2.2. Uutiskirjeen vastaanottajien valitseminen
2.3. Lähetettyjen asiakasviestien tarkastelu
2.4. Tekstiviestit
3. Asiakasviesti yksittäiselle tai muutamalle asiakkaalle
4. Onko viesti lähtenyt asiakkaalle?
5. Käyttöoikeudet
Huomioi, että Tehden ei ole varsinainen markkinointiviestinnän työkalu, eli tarjoamamme työkalut viestien ulkoasun muokkaamiseen sekä niiden tavoittavuuden seurantaan ovat rajalliset. Jos tarvitset edistyneitä raportointi- ja seurantatyökaluja asiakasviestinnässäsi, suosittelemme hyödyntämään työkalujamme, joilla voit helposti viedä asiakkaidesi yhteystiedot esim. Mailchimpiin tai muuhun sähköpostimarkkinointityökaluun.
Yleistä asiakasviesteistä
Asiakkaat-ohjelman alavalikossa löytyy osio Asiakasviestit. Täällä voi luoda viestin, joka lähetetään asiakkaille joko sähköpostilla tai tekstiviestillä. Tekstiviestivaihtoehto on tarjolla mikäli yritys on ottanut käyttöön maksullisen tekstiviestipalvelun (Yritysasetukset / Viestien hallinta).
Viesti voi olla tyypiltään joko markkinointiviesti tai uutiskirje. Nämä vastaavat asiakkaan tiedoissa olevia markkinointilupia. Tehden tarkistaa, onko asiakkaan tiedoissa rastitettuna oikea lupa ennen viestin lähettämistä. Kannattaa siis kysellä asiakkailta, millaista viestintää he haluavat vastaanottaa ja pitää tietoja ajan tasalla asiakkaiden tiedoissa. Avoinna24-asiakkaat voivat itse hallita markkinointilupiaan Avoinna24-palvelun Omat sivut -osiossa. Tarkempaa tietoa markkinointiluvista: Markkinointiluvat
Tehdenin asiakastietojen vienti esim. Mailchimpiin
Jos haluat lähettää asiakkaillesi visuaalisesti näyttäviä viestejä, suosittelemme noutamaan asiakkaiden tiedot Tehdenistä ja viemään ne esim. Mailchimpiin tai muuhun markkinointiviestinnän työkaluun.
- Siirry Asiakkaat-ohjelmaan ja valitse suodattimeksi joko sähköpostimarkkinointi tai sähköpostiuutiskirjeet (sen mukaan kummantyyppisen viestin aiot asiakkaillesi lähettää):

- Valitse sitten näkymän alareunasta näytettäväksi rivimääräksi 1000:

- Valitse sitten näkymän ylälaidasta Valitse kaikki ja sitten Lisätoiminnot-pudotusvalikosta Vie MailChimp -muodossa:

- Vie tiedosto suoraan Mailchimpiin tms. Huom! Jos avaat tiedoston Excelissä ennen vientiä sähköpostimarkkinointiohjelmaan, huomaa että csv-tiedosto kannattaa avata ohjatun CSV-tuonnin kautta. Näin saat tiedot Exceliin ymmärrettävään muotoon.
Uutiskirje tai markkinointiviesti suuremmalle asiakasjoukolle
Voit luoda uuden viestin alusta alkaen tai jonkin aiemmin lähetetyn viestin pohjalta avaamalla ensin vanhan viestin ja valitsemalla sitten Luo uusi -painikkeen nuolen alta vaihtoehto Luo uusi käyttäen tätä pohjana.
Uutiskirjeen muotoilu ja lähettäminen
Kun luot uutta viestiä, toimi seuraavasti:
- Siirry Asiakasviestit-ohjelmaan ja valitse Luo uusi.
- Valitse, onko kyse markkinointiviestistä vai uutiskirjeestä. Tämä valinta vaikuttaa viestin vastaanottajajoukkoon: jos asiakkaan markkinointiluvissa ei ole annettu lupaa markkinointiviestiin, asiakas ei saa viestiä.
- Oletuksena uusi asiakasviesti on luonnos, jonka voi tallentaa.
- Kun valitset lähetysajaksi "heti", viestiä ei voi muokata enää tallennuksen jälkeen vaan se siirtyy välittömästi sähköpostipalvelimelle. Viestin perille menemiseen voi kuitenkin mennä muutama minuutti palvelimen jonoista riippuen.
- Jos valitset ajastetun viestin, viestiä voi muokata lähettämishetkeen asti. Viestin ajastaminen on myös kätevä tapa kirjoittaa viesti itselle sopivana ajankohtana ja ajastaa asiakkaille sopivaan ajankohtaan.
- Sähköpostille voi asettaa haluamansa vastausosoitteen, johon asiakkaan mahdollinen vastausviesti tulee. Oletuksena vastausosoitteena on Viestien hallinnassa asetettu vastaussähköposti tai päätoimipisteen sähköpostiosoite.
- Anna viestille otsikko eli aihe, jonka vastaanottajat näkevät sähköpostilaatikossaan.
- Kirjoita viesti.
- Sähköpostina lähetettävässä viestissä voi käyttää tekstin muotoilua kuten lihavointia, sisennystä ja listaa. Kun luot uutta sähköpostiviestiä, saat muotoilut käyttöön rastimalla viestikentän alapuolelta kohdan Käytä tekstin muotoilua ja lisätoiminnot löytyvät kolmea pistettä klikkaamalla:

- Sähköpostina lähetettävässä viestissä voi käyttää tekstin muotoilua kuten lihavointia, sisennystä ja listaa. Kun luot uutta sähköpostiviestiä, saat muotoilut käyttöön rastimalla viestikentän alapuolelta kohdan Käytä tekstin muotoilua ja lisätoiminnot löytyvät kolmea pistettä klikkaamalla:
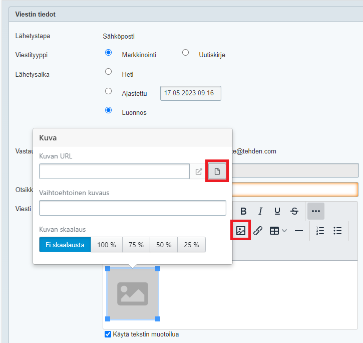
- Kun haluat lisätä tekstiin kuvia, napsauta kuvakuvaketta. Voit lisätä kuvan joko suoraan koneeltasi tai Tehdenin Tiedostot-osiosta, kun napsautat vielä tiedostokuvaketta:

- Voit myös lisätä viestiin minkä tahansa jo internetistä löytyvän kuvan sen julkiasen url-osoitteen perusteella ja skaalata kuvan kokoa. Huom! Jos kuvan julkinen url-linkki ei ole itse hallinnoimallasi alustalla, huomioi että kuva saatetaan koska tahansa poistaa internetistä, jolloin kuvalinkki ei enää toimi. Kuvan Tehdeniin lataaminen on siis usein luotettavampi vaihtoehto.
- Viestin loppuun lisätään automaattisesti Viestin peruutus -teksti, jonka kautta asiakas voi Peru tilaus -linkkiä klikkaamalla perua yrityksesi markkinointiviestien vastaanottamisen. Huom! Jos asiakas myöhemmin haluaa taas vastaanottaa asiakasviestejä, voit käydä asiakkaan asiakaskortilla muokkaamassa asiakkaan markkinointilupia Markkinointi ja uutiskirjeet -osiossa.
- Voit tarkistaa, miltä luomasi viesti näyttää, lähettämällä painikkeella testiviestin itsellesi ennen viestin tallennusta.
- Valitse sitten vastaanottajat alla olevien ohjeiden mukaan ja tallenna viesti.
Huom! Jos vaihdat lähetystavaksi sähköpostin sijasta tekstiviestin, muotoilut ja kuvat poistetaan viestistä.
Uutiskirjeen vastaanottajien valitseminen
Viestin vastaanottajaksi voi valita asiakasryhmän, tietyn toimipisteen asiakkaat tai lisätä yksittäisiä asiakkaita:
Kun asiakkaan markkinointiluvat ovat kunnossa, näet vastaanottajaa valitessa, lähetetäänkö viesti Tehdenistä asiakkaalle. Jos asiakkaan jäljessä näkyy kirjekuorikuvake, viesti lähetetään:
Jos taas asiakkaan nimen jäljessä on ympyräkuvake, asiakkaan markkinointiluvat eivät ole kunnossa tai sähköpostiosoite puuttuu:
Yleistä vastaanottajien lisäämisestä:
- Jos asiakkaan sähköpostipalvelin on aiemmin estänyt viestin perillemenon (ns. bounce), Tehden estää viestin lähetyksen asiakkaalle (asiakkaan nimen alla Ei yhteystietoja / Viestin lähetys kielletty -teksti).
- Valitusta asiakasryhmästä viesti lähetetään vain niille asiakkaille, joilta vaaditut tiedot löytyvät. Näiden asiakkaiden lukumäärä näkyy suluissa asiakasryhmän nimen perässä.
- Jos haluat valita kaikki asiakkaasi yhtenä ryhmänä, valitse vastaanottajaksi kohta Kaikki asiakkaat joko asiakasryhmän valintakentässä tai yksittäisten asiakkaiden valintakentässä.
- Jos haluat lähettää viestin kaikille asiakkaillesi, näiden markkinointiluvista riippumatta, tavoitat asiakkaat tätä ohjetta noudattamalla.
- Kun lähetät sähköposti- tai tekstiviestin kaikille tai useille asiakkaille, asiakkaat eivät koskaan näe muita viestin vastaanottajia.
- Jos asiakkaita on luotu, passivoitu tai poistettu tai heidän markkinointi- tai uutiskirjelupiaan on muutettu viestin tallennuksen jälkeen, voit halutessasi muokata viestiä ennen lähettämistä ja päivittää vastaanottajalistan muokkaushetken tilanteeseen poistamalla Kaikki asiakkaat -rivin ja lisäämällä sen uudestaan.
- Jos haluat tavoittaa esim. uusimmat asiakkaat, tiettynä kampanja-aikana asiakkaaksi tulleet asiakkaat tms., voit suodattaa Asiakkaat-ohjelman etusivun listausta asiakkaan luotipäivän perusteella:

Lähetettyjen asiakasviestien tarkastelu
Lähetetyt asiakasviestit kertyvät taulukkoon ja vanhoja viestejä voi avata luettavaksi klikkaamalla viestin otsikkoa. Jos haluat nähdä kenelle viesti on lähetetty, tarkista Lähetetyt viestit -kohta Viestien hallinnasta yritysasetuksissa.
Tekstiviestit
Jos yrityksessäsi on otettu käyttöön tekstiviestien lähettäminen asiakkaille Tehdenistä (maksullinen lisäominaisuus), voit lähettää asiakasviestit sähköpostin lisäksi myös tekstiviestillä. Tekstiviestin merkkien määrä ja monenako osana viesti lähtisi näkyvät tekstilaatikon vieressä vasemmalla.
Viestin loppuun lisätään automaattisesti ohjeteksti, jonka perusteella asiakas tietää kenelle ilmoittaa ellei halua vastaanottaa tekstiviestimarkkinointia tai uutiskirjeitä. Tämän peruutusohjeen tekstiä voi muokata yritysasetusten Viestien hallinnassa.
Asiakasviesti yksittäiselle tai muutamalle asiakkaalle
Jos haluat lähettää nopeasti muotoilemattoman viestin yksittäiselle asiakkaalle, sinun ei tarvitse käyttää Asiakasviestit-osiota vaan voit lähettää sähköpostin tai tekstiviestin suoraan asiakkaan tietokortilta. Puhelinnumeron ja sähköpostiosoitteen oikealla puolella on kirjekuoripainike, josta klikkaamalla avautuu viestinkirjoitusikkuna:
Sama viestiominaisuus on käytettävissä myös asiakastaulukossa, joko yhdelle tai useammalle asiakkaalle kerrallaan. Asiakkaat valitaan riveinä taulukosta. Klikkaa tämän jälkeen Lisätoiminnot-valikkoa ja avaa viestinkirjoitusikkuna valitsemalla joko Lähetä tekstiviesti tai Lähetä sähköposti:
Mikäli haluat liittää sähköpostiviestiin kuvia tai muotoiltua tekstiä tai jos haluat ajastaa viestien lähetyksen, käytä Asiakasviestit-osiota.
Onko viesti lähtenyt asiakkaalle?
Kaikki yrityksesi lähetetyt asiakasviestit kertyvät Yritysasetusten Viestien hallintaan, Lähetetyt viestit -taulukkoon. Vanhoja viestejä voi avata luettavaksi klikkaamalla Näytä-painiketta, ja täältä löydät myös tiedon siitä, kenelle mikäkin viesti on lähetetty. Vasemmalla taulukon yläpuolella on suodatin, jolla voit suodattaa näkyviin kaikki viestit tai vain sähköpostit tai tekstiviestit.
Joskus voi tulla vastaan tilanne, jolloin asiakkaasi ei ole saanut lähettämääsi viestiä, vaikka se on onnistuneesti lähtenyt Tehdenistä kolmannelle osapuolelle, jonka palvelun kautta asiakasviestit lähetetään. Yleensä tällöin syynä on vastaanottajan oman sähköpostipalveluntarjoajan roskapostisuodatin tai esim. se, että vastaanottajan postilaatikko on täynnä. Me Tehdenillä emme voi vaikuttaa näihin. Näet asiakkaan asiakaskortin Viestit-välilehdeltä, mitä viestejä tälle on Tehdenistä lähetetty.
Mikäli kyseessä on ajastettu viesti, se lähetetään niille asiakkaille, jotka olivat asiakasrekisterissä viestin tallennushetkellä.
Yrityksen asiakasrekisteri kannattaa aika ajoin käydä läpi ja tarkistaa, löytyykö Asiakkaat-näkymästä asiakkaita, joiden sähköpostiosoite on korostettu punaisella:
Viestin toimittaminen tällaisille asiakkaille on epäonnistunut, mikä yleensä tarkoittaa sitä, että sähköpostiosoite ei ole enää käytössä tai osoite on kirjoitettu väärin. Näille asiakkaille lähetetyt viestit päätyvät hard bounce -virheeseen, ja asiakkaan sähköpostiosoite tulisi korjata tai asiakas poistaa rekisteristä.
Joissain puhelimissa myös tekstiviestit saattavat ohjautua roskapostikansioon, ellei tietyn lähettäjän tekstiviestejä käy erikseen sallimassa. Jos asiakkaasi ilmoittavat, että eivät ole saaneet tekstiviestejä yritykseltäsi, voit kehottaa heitä tarkistamaan, ovatko tekstarit ohjautuneet roskapostiin.
Käyttöoikeudet
Asiakasviestejä voi tarkastella millä tahansa käyttöoikeuksilla mutta viestien lähettämiseen vaaditaan asiakashallintaoikeudet tai pääkäyttäjän oikeudet. Pääkäyttäjä voi lisätä Asiakashallinta-käyttöoikeuden haluamilleen henkilöille Tehden-asetusten Käyttäjähallinnassa.